
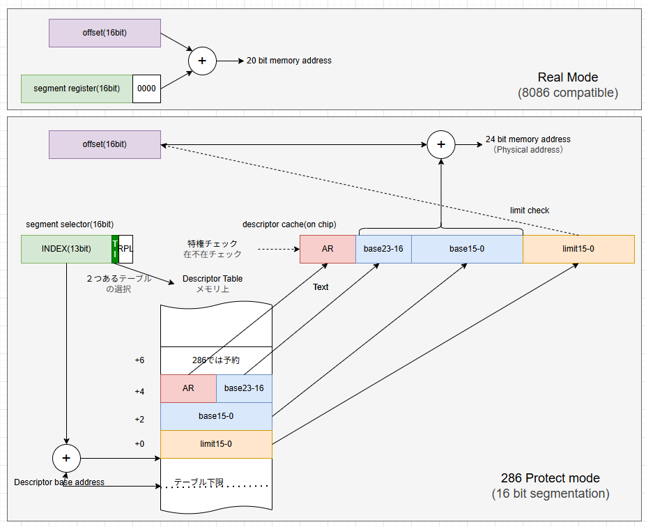
前回まで8086になく80186/80286で拡張されている命令の練習を実施。カテゴリの残りまだあるのですが、INS、OUTSは練習するのがメンドイです。一方他は8086でもあった命令にオペランドを追加したものどもで花がないっす。そこで今回から80286にて「追加されたもの」プロテクト・モードへ入りたいと思います。
“ぐだぐだ低レベルプログラミング(239)x86(16bit)、286プロテクトモード” の続きを読む
デバイス作る人>>デバイス使う人>>デバイスおたく

前回まで8086になく80186/80286で拡張されている命令の練習を実施。カテゴリの残りまだあるのですが、INS、OUTSは練習するのがメンドイです。一方他は8086でもあった命令にオペランドを追加したものどもで花がないっす。そこで今回から80286にて「追加されたもの」プロテクト・モードへ入りたいと思います。
“ぐだぐだ低レベルプログラミング(239)x86(16bit)、286プロテクトモード” の続きを読む